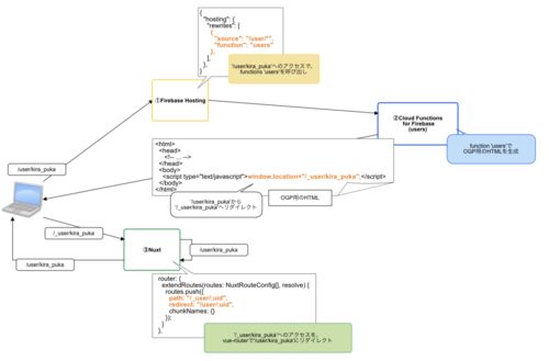
最近つくった積読ハウマッチをNuxtのSPAで作成しているけど、 シェアされたときにいい感じに画像とかを表示してほしいのでやってみた。 N番煎じ感がつよいけれど、自分の整理用〜 全体の流れ 該当のURLにアクセスがあったらリライトでFunctionを呼び出す(Hos…
引用をストックしました
引用するにはまずログインしてください
引用をストックできませんでした。再度お試しください
限定公開記事のため引用できません。